* pytorch update * github workflow for tests * tests set up config * tests download nltk punkt * punkt_tab * fix world state not updating on new initial scene load * fix new character creation from scene tools * py 312 py 313 support remove unreliant cuda detection and just lock poetry with cuda * fix tests * dont auto install cuda * remove unused StrEnum import * separate cuda install * fix auto progress OFF no longer working * fix debug logging options not sticking * disable revision during image prompt generation * prompt tweaks * prompt tweaks * fix some issues with directed character creation * tweak the continue generation button so its less prone to pop into a new line on itsown * fix context db filter field layout * handle error when trying to regnerate passthrough narrator message * prompt tweaks * increase auto direct evaluation length * fix node library on windows * auto direct eval tweaks * prompt tweaks * prompt tweaks * allow updationg of scene phase through director console * add generate action to director console phase intent text fields * prompt tweaks * track iteration count in scene loop always yield to user at initial start / load of a scene * fix issue with Split and Join nodes when passed \n as delimiter * sim suite only generate auto direct requirements if auto direct is enabled sim suite fix issues with title generation * autocomplete button disable until there is text to autcomplete * update installation docs * update scenario tools docs * docs * writing style phrase detection * typo * docs * fix issue where deleting an applied preset group would prevent selection of a different preset group in the affected client * fix @-Instruction is broken when using apostrophes * editor never attempt to fix exposition on user input if input starts with command characters @, ! or / * prompt tweaks * editor revision: automatic revision setting, prompt tweaks, docs * missing files * fix issue where narration responses starting with # would result in empty messages * prompt tweaks * fix issue with autocomplete not working at the beginning of a scene * fix issues where cached guidance would result in no guidance * editor revision analysis now has access to scene analysis and director guidance if it exists * fix issue where all nodes in the node editor would be locked on winsows OS * add `scene/SetIntroducation` node * fix issue where generating narration in a scene with zero characters would always come back blank * SceneIntroduction node state output fixed * node editor docs progress * fix issue with loading scene from file upload no longer working * better handling of what to do when there are no characters in a scene and no default character is defined * typo * silence trigger game loop debug message * docs * GenerateThematicList node * docs * docs * stubs * allow creation of module from existing nodes * move function into plugin * separate graph export functions into own .js file * group from selected nodes * remove debug output * tweak create module dialog * docs * docs * graph tests need to assume auto_progres True * add ModuleProperty node * fix some issues in the module creation modal when extending or copying a module * include module name in module deletion confirm dialog * fix node module copy not setting updated registry * module property name output * docs * docs * initializing a scene from a character card will no longer break the node editor * docs * when greeting text and intro do not match, do the greeting text first. * intro is set during card import, there is no need to ever emit character greetings in addition to the intro, its not really something that matches talemate's design philsophy at this point * docs * dynamic premise modules * tweaks * propagate module level property defaults to node * docs * fix issue where the default character would get added to scenes during load even though there already was a player character * prompt tweaks * tweaks to generate-premise module * docs * infinity quest dynamic story v2 * tweaks limits * fix line endings * prompt tweaks * fix some issues with node property editing * formatting * prompt tweaks * group and comment * add talemate tint node style fix gap in nodes when there are no sockets * node style fixes * docs * docs * icon for swtich nodes * conditional emit status node * don't reset dynamic premise * dynamic premise tweaks * dynamic premis status messages * fix issue with Input value error node * validate that topic is specified * fix issue where cancelling a generation triggered during scene loop init would cause the loop to reinitialize * docs * node error handling improvements * docs * better error handling in generate premise module * a connected socket should always override a property of the same value even if the socket connection is not resolved * dynamic premise expose intro length property * fix some issues with node module creation and add registry path validation * correctly title creative loop module so it can be copied * remove debug message * rename to dynamic storyline for clarity and so it doesn't collide with tutorial * import dynanimc storyline node * docs * gracefully handle a node missing during graph load * docs * make agent list a bit more compact * disable node property editing in inherited nodes * rename editor revision events so they are inline with the other agent events * support instruction injection for director.generate_choices action * normalize dynamic instructions * fix director guidance dynamic instructions * docs * generate choices event add choices property * prompt tweaks * add dynamic instruction node * prompt tweak * fix issue where some events could not be hooked into through event node modules * docs * clean response node * docs * docs * docs * module library tweaks * fix some issues with act-as selection * dont allow creation of new modules until scene has been saved at least once * public node modules dir * sim suite module styles * remove debug messages * fix default node titles * fix number input vlaidation in math nodes * context awareness in contextual generate now includes character info * fix dupe id warnings * alt drag to clone multiple nodes * alt drag to clone multiple nodes * docs * docs * fix issue where some scene modules could leak across scenes * dynamic instructions already included through extra context * prompt tweaks * update defaults * docs * make list init from json * socs * fix issue where not all field definitions would get sent * docs * fix issue causing deep analysis to loop * case insentive regex matching * prompt tweaks * fix node title * fix size issue in scene view when node editor was open on smaller resolutions * fix issue with autocomplete sometime loosing markup * add claude 4 * make director guidance and actor instructions available to autocomplete prompt * fix trim node handling of \n * extract node * extract node trim property * remover cruft * charactermessage node only set character if not already part of message prefix * editor revision unslop mode * fix search scenes showing node module files * prompt tweaks * unslop support unwanted phrase detection * define bad_prose * </FIX> seems to get ommitted a lot so lets handle it * cleanup * return on no issues * fix some issues with character creation * fix some character creation issues * prompt tweaks * contewxtual generate and autocomplete signals added * prefix revision_ * use uuidv4 which is already installed and doesnt come with compatibility issues * editor revision support for contextual generations normalize some event objects * add template picker to worldstate character creation interface * prompt tweaks * dont unslop scene intent or story intent generation * prompt tweaks * prompt tweaks * prompt tweaks * prompt tweaks * prompt tweaks * prompt tweaks * prompt tweaks * prompt tweaks * prompt tweaks * prompt tweaks * fix issue of conversation losing edits through signals * support revisions for world state entry generation * task_instructions * dont show rewrite specific options if unslop method is selected * docs * fix issue with setting locked save file when auto saving was turned on * don't trigger player_turn_start in creative mode * better check for when to fire player_turn_start and when not * node editor crash course fixes * docs * fix issue where sometimes wrong system prompt was selected * add world context to contextual generate node * fix node dragging issue when cloning multiple nodes * support editor revision for summarization generation * summarization support dynamic instructions * dedicated template for summary unslop * pass summarization_history to template vars * prompt tweaks * prompt tweaks * not sure how this got blanked * wording * wording * only display debug log if TALEMATE_DEBUG=1 * fix syntax * fix syntax * remove unused cruft * start-debug * log message cleanup * docs * tweak defaults * sim suite polish * remove unused images * add writing style instructions to revision prompts * missing endif tag * prompt tweaks * prompt tweaks * prompt tweaks * use app-busy * prompt tweaks * update readme and screenshots wording wording * add discord link
24 KiB
6 - Reusable Module
Recap
In the previous parts of this guide, we've built a dynamic story premise generator for our Infinity Quest project:
-
Part 1: Created the scene project, imported characters from the original Infinity Quest, and set up basic scene settings.
-
Part 2: Set up the Scene Loop by extending the default Talemate loop, created an event module to hook into scene initialization, and implemented logic to generate a dynamic introduction that only happens once when the scene is first loaded.
-
Part 3: Improved the introduction generation by switching to contextual generation, added a reset mechanism for testing, and implemented random theme generation to guide the premise creation and reduce AI bias.
-
Part 4: Organized our node graph by moving the premise generation logic into a separate submodule, added styling to visually identify agent actions, and improved the module interface.
-
Part 5: Implemented a multi-agent workflow with staging where:
- Stage 1: Generates a random sci-fi theme
- Stage 2: Uses the Summarizer agent to analyze the theme in depth
- Stage 3: Uses the analysis to guide the creation of an introduction text
At this point, we have a fully functional random premise generator for the Infinity Quest project. However, one of the most powerful features of the Talemate node editor is the ability to create modular, reusable components that can be shared across different scenes and projects.
In this part, we'll transform our premise generator from a scene-specific module into a standalone, reusable component that can be plugged into any scene.
6.0 Backup
We're going to be moving and renaming stuff going forward, so you should backup your project.
Either copy the entire scenes/infinity-quest-dynamic folder somewhere or at least grab the nodes subfolder.
6.1 Starting Point
We've done quite a bit of work at this point, so lets quickly go over what we have:
Event Module
This module is responsible for generating the dynamic introduction that only happens once when the scene is first loaded.
Scene Loop Extension
An extension of the default Talemate scene loop where we added an instance of the on-scene-init event module.
Premise Generation Module
This module is responsible for generating the a scene introduction based on random sci-fi theme with the help of the Summarizer agent for additional exploration of the concept.
6.2 Plan
In order to make our premise generator a standalone module, there are a few things we need to consider:
- Rename the event module so its less generic as it will be the entry point for the module.
- Right now the premise generator has some hardcoded values that make sense for the Infinity Quest project (sci-fi themed, star trek type of story). We need to be able to expose this from the premise module all the way to the scene loop extension as configurable properties.
- A toggle for turning analyzation on and off.
- Make the module available as a Talemate module, so it can be plugged into any new scene project.
6.1 Renaming the Event Module
Currently there is no good way to rename a module through the node editor. (Still early in the development of the node editor, so this will be added in the future.)
For now the easiest way to rename it is to simply create a copy.
So load the on-scene-init module and create a copy of it.
--8<-- "docs/user-guide/howto/infinity-quest-dynamic/.snippets.md:load-on-scene-init"
Click the :material-plus: CREATE MODULE button and then Copy current.
In the modal change
- Name:
Dynamic Premise - Registry:
scene/$N
Now load the scene-loop module and replace the On Scene Init module with the new Dynamic Premise module.
--8<-- "docs/user-guide/howto/infinity-quest-dynamic/.snippets.md:load-scene-loop"
Select the On Scene Init module and press the delete key.
Then add the Dynamic Premise module to the scene loop and set the event_name to scene_loop_init.
--8<-- "docs/snippets/common.md:save-graph"
:material-movie-play: Start the scene loop to test that everything's still working.
Then find the old on-scene-init module in the :material-group: Modules library and press the :material-close-circle-outline: button to delete it. Confirm the action.
6.2 Exposing a Reset Toggle
--8<-- "docs/user-guide/howto/infinity-quest-dynamic/.snippets.md:load-dynamic-premise"
We have the node chain that lets us reset the premise generation.
It'd be practical for this to be a simple switch on the event node.
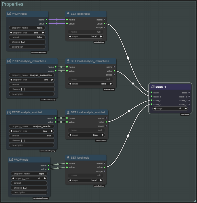
Create a new group somewhere in the module and call it Properties. Color it cyan.
Add the following nodes to the group:
Module PropertySet StateStage
Connect the nodes as follows:
<Module Property>.name:material-transit-connection-horizontal:<Set State>.name<Module Property>.value:material-transit-connection-horizontal:<Set State>.value<Set State>.value:material-transit-connection-horizontal:<Stage>.state
!!! payload "Module Property - Properties"
- **property_name**: `reset`
- **property_type**: `bool`
- **default**: `false`
`Shift` click the title to auto-title it to `PROP reset`.
Leave the Set State node as is, but change its title to SET local.reset.
Make sure the scope is set to local.
!!! note "Can't auto-title the Set State node in this case"
Since we are plugging the name output of the Module Property node into the name input of the Set State node, auto titling the Set State node currently doesn't work, so do it manually.
In the Stage node set the following:
- stage:
-1
Shift click the title to auto-title it to Stage -1.
Next go back to the Generate Introduction group and add the following nodes:
Get State
Replace the existing Make Bool (titled RESET) node with the Get State node, connecting it's value output to the Switch.value input.
<Get State>.value:material-transit-connection-horizontal:<Switch>.value
!!! payload "Get State - Properties"
- **name**: `reset`
- **scope**: `local`
`Shift` click the title to auto-title it to `GET local.reset`.
--8<-- "docs/snippets/common.md:save-graph"
--8<-- "docs/user-guide/howto/infinity-quest-dynamic/.snippets.md:load-scene-loop"
Confirm that the Dynamic Premise node now has a reset property that is a boolean on / off switch.
Turn it on since we will want to test the module still while working on it.
--8<-- "docs/snippets/common.md:save-graph"
6.3 Fixing the registry path for the Generate Premise Module
--8<-- "docs/user-guide/howto/infinity-quest-dynamic/.snippets.md:load-dynamic-premise"
Still in the Dynamic Premise module, looking at the Generate Premise node, it currently exposes no properties to edit.
But, hold on, its path still is registered as infinity-quest-dynamic/generatePremise - that wont do for a reusable module.
So we need to change it.
--8<-- "docs/user-guide/howto/infinity-quest-dynamic/.snippets.md:load-generate-premise"
Create a copy of the module. (Same as before)
This time in the modal you can leave the Name as is, and simply replace the infinity-quest-dynamic portion of the Registry with scene so it reads scene/generatePremise.
Click Continue to create the copy.
Since we are keeping the name the same, it will simply replace the existing generate-premise module in the library. However, the dynamic-premise module is still referencing the old generate-premise module.
!!! warning "Dont restart talemate right now"
Currently the old reference is still loaded in talemate, so we can load the dynamic-premise module without any issues and remove it. Restarting talemate will cause the old reference to be removed and the dynamic premise module may no longer load.
--8<-- "docs/user-guide/howto/infinity-quest-dynamic/.snippets.md:load-dynamic-premise"
Delete the old Generate Premise node.
--8<-- "docs/snippets/common.md:save-graph"
Add the new Generate Premise node and connect it like how the old one was connected.
--8<-- "docs/snippets/common.md:save-graph"
!!! bug "The node editor can be a bit buggy here (v0.30.0)"
It may be that when searching for the new node you will find the old one as well (or even multiples of it). Just make sure you select the one that has the path as scene/generatePremise.

The issue will go away the next time talemate is restarted.
6.4 Content control inputs
--8<-- "docs/user-guide/howto/infinity-quest-dynamic/.snippets.md:load-generate-premise"
Investigating the current properties
Lets look which things we need to expose to allow us to control what kind of themes can be generated.
<Generate Theme>.<Generate Thematic List>.instructions
This controls the overarching theme topic. (sci-fi currenly)
A list of sci-fi topics. Keep each item short (1-3 words).
<Analyze Theme>.<Theme Analysis Template>.value
The jinja2 prompt template for the theme analysis.
Analyze the following sci-fi theme:
{{theme}}
Provide a detailed exploration of this theme, including:
1. Key concepts or technologies involved
2. Potential storylines or conflicts
3. How it might affect the crew of the Starlight Nomad
Your analysis will be used to set up the premise for the next storyline in the Infinity Quest series.
<Generate Introduction>.<Instruction Template>.value
The prompt template for the introduction generation.
Generate the introduction to a random exciting scenario
for the crew of the Starlight Nomad.
The theme is: "{theme}"
Use the following analysis to guide your creation of the scenario premise:
{theme_analysis}
So looking at the above, it seems we will need:
- A
topicinput that is a string. - A
analysis_instructionsinput that is a string
We will also rewrite the templates a bit to make them more flexible.
Input Nodes
Create a new group somewhere in the module and call it Inputs. Color it blue.
Add the following nodes to the group:
Input Socket(x2)Set State(x2)Stage
!!! payload "First Input Socket - Properties"
- **input_type**: `str`
- **input_name**: `topic`
`Shift` click the title to auto-title it to `IN topic`.
!!! payload "Second Input Socket - Properties"
- **input_type**: `str`
- **input_name**: `analysis_instructions`
`Shift` click the title to auto-title it to `IN analysis_instructions`.
!!! payload "First Set State - Properties"
- **name**: `topic`
- **scope**: `local`
`Shift` click the title to auto-title it to `SET local.topic`.
!!! payload "Second Set State - Properties"
- **name**: `analysis_instructions`
- **scope**: `local`
`Shift` click the title to auto-title it to `SET local.analysis_instructions`.
!!! payload "Stage - Properties"
- **stage**: `-1`
`Shift` click the title to auto-title it to `Stage -1`.
Connect the nodes as follows:
<IN topic>.value:material-transit-connection-horizontal:<SET local.topic>.value<SET local.topic>.value:material-transit-connection-horizontal:<Stage>.state<IN analysis_instructions>.value:material-transit-connection-horizontal:<SET local.analysis_instructions>.value<SET local.analysis_instructions>.value:material-transit-connection-horizontal:<Stage>.state_b
--8<-- "docs/snippets/common.md:save-graph"
Adjusting the Generate Theme stage
The topic of the theme will be set in local.topic, we need to get this and incorporate it into the Generate Thematic List node. We will also change to use the appropriate prompting nodes to build the prompt. So this will now use a jinja2 template syntax.
In the Generate Theme group add the following nodes:
Get StateMake TextPrompt from TemplateRender PromptDict Set
!!! payload "Get State - Properties"
- **name**: `topic`
- **scope**: `local`
`Shift` click the title to auto-title it to `GET local.topic`.
!!! payload "Make Text - Properties"
I am chosing to rewrite the instructions to be a bit more compatible with what a user might type into the `topic` input.
Its good to keep in mind that a user doesn't know what the entire prompt looks like, so their input may not always be ideal. Of course if you're just using this for yourself, this matters less.
- **value**
```
A list of topics to use for brain storming. The overarching theme is described as "{{ topic }}". Keep each item short (1-3 words). One of these items will be chosen to bootstrap a new story line.
```
Retitle to `Instructions`
Connect the nodes as follows:
<GET local.topic>.value:material-transit-connection-horizontal:<Dict Set>.value<GET local.topic>.name:material-transit-connection-horizontal:<Dict Set>.key<Instructions>.value:material-transit-connection-horizontal:<Prompt from Template>.template_text<Dict Set>.dict:material-transit-connection-horizontal:<Prompt from Template>.variables<Prompt from Template>.prompt:material-transit-connection-horizontal:<Render Prompt>.prompt<Render Prompt>.rendered:material-transit-connection-horizontal:<Generate Thematic List>.instructions
--8<-- "docs/snippets/common.md:save-graph"
Adjusting the Analyze Theme stage
We will do the same for the Analyze Theme stage, conveniently this is already using Prompt from Template node, but the template itself is about to get a bit of a makeover, so there is a bit of work ahead of us.
However here I also want to include some extra context in the instructions to help improve the quality of the analysis.
In the Analyze Theme group add the following nodes:
Get State(x2)Dict Set(x2)Template variables
!!! payload "First Get State - Properties"
- **name**: `analysis_instructions`
- **scope**: `local`
`Shift` click the title to auto-title it to `GET local.analysis_instructions`.
!!! payload "Second Get State - Properties"
- **name**: `topic`
- **scope**: `local`
`Shift` click the title to auto-title it to `GET local.topic`.
!!! payload "Theme Analysis Template"
Here I want to add the scene `description` and the characters `description` to the template, thinking it will influence the analysis within the context of the story baseline. Knowing the characters will also help the agent come up with potenial storyline suggestions.
Additionally I am deciding to coerce the response to be a bit more concise and to the point. In my testing I found that the agent was getting a bit verbose and even with a 1024 token limit it was getting cut off.
- **value**
```
<|SECTION:STORY BASELINE|>
{{ scene.description }}
<|SECTION:PROTAGONISTS|>
{% for character in scene.characters %}
### {{ character.name }}
{{ character.description }}
{% endfor %}
<|SECTION:CONTEXT OF YOUR TASK|>
A topic description of "{{ topic }}" was given and a random theme was picked to bootstrap a new storyline: "{{ theme }}".
<|SECTION:TASK|>
Analyze the theme "{{ theme }}" in the context of the topic "{{ topic }}".
Provide a brief exploration of this theme, including:
1. Key concepts or ideas involved and how they fit the context
2. Potential storylines or conflicts
3. How it might affect the protagonists of the story
{% if analysis_instructions %}
{{ analysis_instructions }}
{% endif %}
Keep your analysis concise and to the point.
Your analysis will be used to set up the premise for the next storyline in the `{{ scene.name }}` series.
```
!!! learn-more "Template variables"
Its the Template variables node that is responsible for adding variables like scene to the template
scope.
- [Prompt Templating](/talemate/user-guide/node-editor/core-concepts/prompt-templates)
Connect the nodes as follows:
<GET local.analysis_instructions>.value:material-transit-connection-horizontal:<Dict Set>.value<GET local.analysis_instructions>.name:material-transit-connection-horizontal:<Dict Set>.key
<GET local.topic>.value:material-transit-connection-horizontal:<Dict Set>.value<GET local.topic>.name:material-transit-connection-horizontal:<Dict Set>.key
Chain all three Dict Set nodes together (the 2 new ones plus the 1 existing one), with each connecting to the dict input of the next and the last one connecting to the merge_with input of the Template variables node.
Then connect the remaining nodes as follows:
<summarizer>.agent:material-transit-connection-horizontal:<Template variables>.agent<Template variables>.agent:material-transit-connection-horizontal:<Generate Response>.agent<Template variables>.variables:material-transit-connection-horizontal:<Prompt From Template>.variables
--8<-- "docs/snippets/common.md:save-graph"
Adjusting the Generate Introduction stage
This i will leave as is for now, but i will update the Instruction Template text to remove the infinity quest reference.
Generate the introduction to a random exciting story-line.
The theme is: "{theme}"
Use the following analysis to guide your creation of the scenario premise:
{theme_analysis}
--8<-- "docs/snippets/common.md:save-graph"
6.5 - A switch for analysis
My general approach is that i want to be able to turn off long running queries to the agents.
So lets do this for the analysis.
The obvious splace to add this is the state input of the Generate Response node in the Analyze Theme group.
It is currently connected to a Make Bool node that is set to true.
To build a switch add the following nodes to the Analyze Theme group:
Get StateSwitch
!!! payload "Get State - Properties"
- **name**: `analysis_enabled`
- **scope**: `local`
`Shift` click the title to auto-title it to `GET local.analysis_enabled`.
!!! payload "Switch - Properties"
- **pass_through**: `false`
Connect the nodes as follows:
<GET local.analysis_enabled>.value:material-transit-connection-horizontal:<Switch>.value<Switch>.yes:material-transit-connection-horizontal:<Generate Response>.state
Delete the Make Bool node that was connected to the state input of the Generate Response node.
--8<-- "docs/snippets/common.md:save-graph"
Next we need to add an Input node to expose this new analysis_enabled property.
Add the following nodes to the Inputs group:
Input SocketAs BoolSet State
!!! payload "Input Socket - Properties"
- **input_type**: `bool`
- **input_name**: `analysis_enabled`
`Shift` click the title to auto-title it to `IN analysis_enabled`.
!!! payload "As Bool - Properties"
- **default**: `true`
!!! payload "Set State - Properties"
- **name**: `analysis_enabled`
- **scope**: `local`
`Shift` click the title to auto-title it to `SET local.analysis_enabled`.
Connect the nodes as follows:
<IN analysis_enabled>.value:material-transit-connection-horizontal:<As Bool>.value<As Bool>.value:material-transit-connection-horizontal:<SET local.analysis_enabled>.value<SET local.analysis_enabled>.value:material-transit-connection-horizontal:<Stage>.state_c
--8<-- "docs/snippets/common.md:save-graph"
6.6 - Propagating through Dynamic Premise
--8<-- "docs/user-guide/howto/infinity-quest-dynamic/.snippets.md:load-dynamic-premise"
Good news! Looks like the Generate Premise node is exposing the 3 new socket inputs we added to the generate-premise module.
!!! bug "If the Generate Premise node looks a bit glitchy"
If you notice that our Generate Premise node looks a bit glitchy, where its size is not correct, causing the new widgets to overflow, simply resize it to fix this.
But, we need those properties to be propagated one more level, so someone can simply add the Dynamic Premise module to their scene loop and then be able to edit everything from there.
Easy enough, just do the now familiar flow of adding three Module Property nodes, Set State nodes to the existing Properties group and connect them to the stage.
analysis_enabled:bool- defaulttruetopic:str- default blank stringanalysis_instructions:text- default blank string
--8<-- "docs/snippets/common.md:save-graph"
Now add three Get State nodes to the Generate Introduction group and connect them to the topic, analysis_instructions and analysis_enabled inputs of the Generate Premise node.
--8<-- "docs/snippets/common.md:save-graph"
6.7 - Testing
--8<-- "docs/user-guide/howto/infinity-quest-dynamic/.snippets.md:load-scene-loop"
Confirm the Dynamic Premise node now is exposing:
reset- a boolean toggle to reset the premise generation (useful for testing)analysis_instructions- a text input to control the analysis instructionsanalysis_enabled- a boolean toggle to control whether the analysis is enabled (defaulttrue)topic- a string input to control the topic of the theme
Fill in a topic.
sci-fi with eldritch and cosmic horror elements
--8<-- "docs/snippets/common.md:save-graph"
:material-movie-play: Start the scene loop to test that everything's still working.
6.8 - Making it a Talemate Module
Currently there is no UX for making a module a Talemate module.
While we work on the tooling for this, here is how to do it manually.
In the talemate directory find the scenes directory, and there find the folder for this project.
So if you followed the example to the point, it should be scenes/infinity-quest-dynamic.
In there find the nodes directory.
It should have three files in it:
dynamic-premise.jsongenerate-premise.jsonscene-loop.json
Copy both the dynamic-premise.json and generate-premise.json files to the templates/modules directory. (relative to the talemate folder)
!!! note
If the modules directory does not exist, create it.
Restart talemate.
To test that this worked, create a new scene project.
Filter the Modules library for premise and both should be available. (albeit locked for editing)
Extend the scene loop so we can edit it. (Remember how we did this in part 1)
Search for the Dynamic Premise node and add it to the scene loop.
Looking good!
!!! tip "Keep editing through the original infinity-quest-dynamic scene"
Since the Infinity Quest Dynamic scene still has its own copies of these modules, you can come back to it and make changes.
The load order of modules assures that modules living with the scene take precedence over the ones in the `templates/modules` directory.
So a good workflow is to make and test changes in a dedicated scene project and whenever you are happy with it copy the new modules to the `templates/modules` directory.
This works as long as the module title and registry values are the same.





























