* pytorch update * github workflow for tests * tests set up config * tests download nltk punkt * punkt_tab * fix world state not updating on new initial scene load * fix new character creation from scene tools * py 312 py 313 support remove unreliant cuda detection and just lock poetry with cuda * fix tests * dont auto install cuda * remove unused StrEnum import * separate cuda install * fix auto progress OFF no longer working * fix debug logging options not sticking * disable revision during image prompt generation * prompt tweaks * prompt tweaks * fix some issues with directed character creation * tweak the continue generation button so its less prone to pop into a new line on itsown * fix context db filter field layout * handle error when trying to regnerate passthrough narrator message * prompt tweaks * increase auto direct evaluation length * fix node library on windows * auto direct eval tweaks * prompt tweaks * prompt tweaks * allow updationg of scene phase through director console * add generate action to director console phase intent text fields * prompt tweaks * track iteration count in scene loop always yield to user at initial start / load of a scene * fix issue with Split and Join nodes when passed \n as delimiter * sim suite only generate auto direct requirements if auto direct is enabled sim suite fix issues with title generation * autocomplete button disable until there is text to autcomplete * update installation docs * update scenario tools docs * docs * writing style phrase detection * typo * docs * fix issue where deleting an applied preset group would prevent selection of a different preset group in the affected client * fix @-Instruction is broken when using apostrophes * editor never attempt to fix exposition on user input if input starts with command characters @, ! or / * prompt tweaks * editor revision: automatic revision setting, prompt tweaks, docs * missing files * fix issue where narration responses starting with # would result in empty messages * prompt tweaks * fix issue with autocomplete not working at the beginning of a scene * fix issues where cached guidance would result in no guidance * editor revision analysis now has access to scene analysis and director guidance if it exists * fix issue where all nodes in the node editor would be locked on winsows OS * add `scene/SetIntroducation` node * fix issue where generating narration in a scene with zero characters would always come back blank * SceneIntroduction node state output fixed * node editor docs progress * fix issue with loading scene from file upload no longer working * better handling of what to do when there are no characters in a scene and no default character is defined * typo * silence trigger game loop debug message * docs * GenerateThematicList node * docs * docs * stubs * allow creation of module from existing nodes * move function into plugin * separate graph export functions into own .js file * group from selected nodes * remove debug output * tweak create module dialog * docs * docs * graph tests need to assume auto_progres True * add ModuleProperty node * fix some issues in the module creation modal when extending or copying a module * include module name in module deletion confirm dialog * fix node module copy not setting updated registry * module property name output * docs * docs * initializing a scene from a character card will no longer break the node editor * docs * when greeting text and intro do not match, do the greeting text first. * intro is set during card import, there is no need to ever emit character greetings in addition to the intro, its not really something that matches talemate's design philsophy at this point * docs * dynamic premise modules * tweaks * propagate module level property defaults to node * docs * fix issue where the default character would get added to scenes during load even though there already was a player character * prompt tweaks * tweaks to generate-premise module * docs * infinity quest dynamic story v2 * tweaks limits * fix line endings * prompt tweaks * fix some issues with node property editing * formatting * prompt tweaks * group and comment * add talemate tint node style fix gap in nodes when there are no sockets * node style fixes * docs * docs * icon for swtich nodes * conditional emit status node * don't reset dynamic premise * dynamic premise tweaks * dynamic premis status messages * fix issue with Input value error node * validate that topic is specified * fix issue where cancelling a generation triggered during scene loop init would cause the loop to reinitialize * docs * node error handling improvements * docs * better error handling in generate premise module * a connected socket should always override a property of the same value even if the socket connection is not resolved * dynamic premise expose intro length property * fix some issues with node module creation and add registry path validation * correctly title creative loop module so it can be copied * remove debug message * rename to dynamic storyline for clarity and so it doesn't collide with tutorial * import dynanimc storyline node * docs * gracefully handle a node missing during graph load * docs * make agent list a bit more compact * disable node property editing in inherited nodes * rename editor revision events so they are inline with the other agent events * support instruction injection for director.generate_choices action * normalize dynamic instructions * fix director guidance dynamic instructions * docs * generate choices event add choices property * prompt tweaks * add dynamic instruction node * prompt tweak * fix issue where some events could not be hooked into through event node modules * docs * clean response node * docs * docs * docs * module library tweaks * fix some issues with act-as selection * dont allow creation of new modules until scene has been saved at least once * public node modules dir * sim suite module styles * remove debug messages * fix default node titles * fix number input vlaidation in math nodes * context awareness in contextual generate now includes character info * fix dupe id warnings * alt drag to clone multiple nodes * alt drag to clone multiple nodes * docs * docs * fix issue where some scene modules could leak across scenes * dynamic instructions already included through extra context * prompt tweaks * update defaults * docs * make list init from json * socs * fix issue where not all field definitions would get sent * docs * fix issue causing deep analysis to loop * case insentive regex matching * prompt tweaks * fix node title * fix size issue in scene view when node editor was open on smaller resolutions * fix issue with autocomplete sometime loosing markup * add claude 4 * make director guidance and actor instructions available to autocomplete prompt * fix trim node handling of \n * extract node * extract node trim property * remover cruft * charactermessage node only set character if not already part of message prefix * editor revision unslop mode * fix search scenes showing node module files * prompt tweaks * unslop support unwanted phrase detection * define bad_prose * </FIX> seems to get ommitted a lot so lets handle it * cleanup * return on no issues * fix some issues with character creation * fix some character creation issues * prompt tweaks * contewxtual generate and autocomplete signals added * prefix revision_ * use uuidv4 which is already installed and doesnt come with compatibility issues * editor revision support for contextual generations normalize some event objects * add template picker to worldstate character creation interface * prompt tweaks * dont unslop scene intent or story intent generation * prompt tweaks * prompt tweaks * prompt tweaks * prompt tweaks * prompt tweaks * prompt tweaks * prompt tweaks * prompt tweaks * prompt tweaks * prompt tweaks * fix issue of conversation losing edits through signals * support revisions for world state entry generation * task_instructions * dont show rewrite specific options if unslop method is selected * docs * fix issue with setting locked save file when auto saving was turned on * don't trigger player_turn_start in creative mode * better check for when to fire player_turn_start and when not * node editor crash course fixes * docs * fix issue where sometimes wrong system prompt was selected * add world context to contextual generate node * fix node dragging issue when cloning multiple nodes * support editor revision for summarization generation * summarization support dynamic instructions * dedicated template for summary unslop * pass summarization_history to template vars * prompt tweaks * prompt tweaks * not sure how this got blanked * wording * wording * only display debug log if TALEMATE_DEBUG=1 * fix syntax * fix syntax * remove unused cruft * start-debug * log message cleanup * docs * tweak defaults * sim suite polish * remove unused images * add writing style instructions to revision prompts * missing endif tag * prompt tweaks * prompt tweaks * prompt tweaks * use app-busy * prompt tweaks * update readme and screenshots wording wording * add discord link
20 KiB
5 - Agentic Flow
In part 3 we left off at generating a random story premise for the crew of the Starlight Nomad.
To recap - We are using the Creator agent to generate a list of sci-fi topics and then picking a random one to inform the generation of the introduction.
We can leverage additional agents to further improve the quality of the introduction.
One of the biggest improvements of quality I've personally seen is when an instruction is first separately analyzed and clarified by a more analytical agent like the Summarizer or the Director to help inform the instruction given to the creative agent.
For example, if we get the theme "Quantum flux", we could ask the Summarizer to analyze and brainstorm what to do with the theme, before we clarify it into an instruction to give to the Creator agent to set up the premise.
5.1 - Plan
--8<-- "docs/user-guide/howto/infinity-quest-dynamic/.snippets.md:load-generate-premise"
Right now the module has one stage that generated a random theme and then generates a premise based on that theme.
For a multi agent approach this needs to be broken up into two stages, so we can insert the new analyzation stage between them.
!!! learn-more "Stages instead of long, convoluted node-chains" While it may be tempting to just chain up the nodes into a long, convoluted node-chain, it is better to break it up into stages.
Stages make a graph behave similar to function execution, where the stage index determines the order of execution (e.g., top to bottom).
We can use local variable states to cleanly pass data between stages.
- [Stages](/talemate/user-guide/node-editor/core-concepts/staging)
So we need to:
- Break out the Theme generation into a new stage. (Stage 1)
- Break out the Introduction generation into a new stage. (Stage 3)
- Add a new stage between them to analyze the theme. (Stage 2)
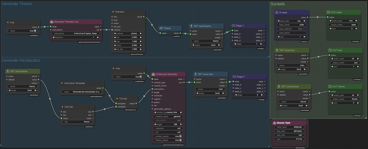
5.2 - Break out the Theme generation into a new stage. (Stage 1)
Hold Shift and click the title of the Generate Premise Group to create a similarly sized group right beneath it.
Retitle the new group to Generate Theme.
Select the three relevant theme generation nodes (Hold Ctrl or Shift and click the nodes)
Generate Thematic ListRandomTheme
Then press Ctrl+C to copy them.
Then press Ctrl+V to paste them.
Immediately drag the new nodes into the Generate Theme group. Hold Shift while dragging to drag all of them at once.
Next add the following nodes to the Generate Theme group:
Set StateStageMake Bool
Then connect them:
<Make Bool>.value:material-transit-connection-horizontal:<Generate Thematic List>.state<Theme>.value:material-transit-connection-horizontal:<Set State>.value<Set State>.value:material-transit-connection-horizontal:<Stage>.state
!!! payload "Set State - Properties"
- **name**: `theme`
- **scope**: `local`
`Shift` click the title to auto title it to `SET local.theme`.
!!! payload "Make Bool - Properties"
- **value**: `true`
`Shift` click the title to auto title it to `true`.
!!! payload "Stage - Properties"
- **stage**: `1`
`Shift` click the title to auto title it to `Stage 1`.
!!! learn-more "Local scope" The local state only exists for the duration of the module execution, so its ideal for passing data between stages.
- [State Management](/talemate/user-guide/node-editor/core-concepts/states)
5.3 - Break out the Introduction generation into a new stage. (Stage 3)
Hold Shift and click the title of the Generate Theme Group to create a similarly sized group right beneath it.
Retitle the new group to Generate Introduction.
Select the 4 relevant introduction generation nodes (Hold Ctrl or Shift and click the nodes)
Make TextDict SetFormatContextual Generate
Hold Alt and drag to clone all 4 nodes and immediately drag the new nodes into the Generate Introduction group.
You can then Ctrl click the group title to auto fit the group to the nodes.
Add the following nodes to the Generate Introduction group:
Get StateSet StateStageMake Bool
Then connect them:
<Get State>.value:material-transit-connection-horizontal:<Dict Set>.value<Make Bool>.value:material-transit-connection-horizontal:<Contextual Generate>.state<Contextual Generate>.text:material-transit-connection-horizontal:<Set State>.value<Set State>.value:material-transit-connection-horizontal:<Stage>.state
!!! payload "Get State - Properties"
- **name**: `theme`
- **scope**: `local`
`Shift` click the title to auto title it to `GET local.theme`.
!!! payload "Make Bool - Properties"
- **value**: `true`
`Shift` click the title to auto title it to `true`.
!!! payload "Set State - Properties"
- **name**: `intro`
- **scope**: `local`
`Shift` click the title to auto title it to `SET local.intro`.
!!! payload "Stage - Properties"
- **stage**: `3`
`Shift` click the title to auto title it to `Stage 3`.
Retitle the Make Text node to Instruction Template.
--8<-- "docs/snippets/common.md:save-graph"
5.4 - Reorganize inputs and outputs
Hold Shift and click the title of the Generate Introduction Group to create a similarly sized group right beneath it.
Retitle the new group to Sockets, Color it green.
Hold Alt and drag the existing IN state node to clone it and move the clone to the Sockets group.
Do the same for the existing output nodes OUT text and OUT theme.
Alt drag one of the output nodes again to clone it and make an OUT state node from it. Set the output_name to state and the output_type to any.
Renumber the output nodes so its:
OUT state.num=0OUT text.num=1OUT theme.num=2
You should have something like this
You can connect the IN state node to the OUT state node.
Next add two Get State nodes to the Sockets group.
!!! payload "First Get State - Properties"
- **name**: `theme`
- **scope**: `local`
`Shift` click the title to auto title it to `GET local.theme`.
!!! payload "Second Get State - Properties"
- **name**: `intro`
- **scope**: `local`
`Shift` click the title to auto title it to `GET local.intro`.
Connect them to their respective output nodes.
!!! learn-more "No stage node required" We want sockets to be evaluated at the END of the module execution, so we don't need a stage node.
!!! learn-more "Why does IN state not need to be connected to anything else?"
Since the IN state node is a required input socket, it already fulfills its purpose as serving as an activator for the module execution.
If the node connecting into the state socket is not active then due to the state being required the module execution will be blocked.
Passing the state to the `OUT state` is not a requirement, but it is a good practice to do so.
--8<-- "docs/snippets/common.md:save-graph"
5.5 - Delete the original Generate Premise group
We have moved all the nodes and can now delete the original Generate Premise group.
Move the Module Style node out of the group first - that one we want to keep.
Then hold Ctrl and drag rectangle to select the nodes in the Generate Premise group and press the Delete key.
Then right click the Generate Premise group and select Edit Group / Remove.
You should now be left with three groups:
Generate ThemeGenerate IntroductionSockets
and a Module Style node somewhere.
--8<-- "docs/snippets/common.md:save-graph"
5.6 - Quick test
Lets verify quick that the graph is working as expected.
This time instead of going back to the On Scene Init module and playing that we can just start the entire scene loop.
Since the On Scene Init module is invoked when the scene is loaded, it will run and call the Generate Premise module.
Click the :material-movie-play: icon in the top right corner of the graph to start the scene loop.
!!! note "Testing via scene loop requires a save." If you are inside of a sub-module and are testing by starting the scene loop, the child module needs to be saved first, otherwise changes will not be reflected in the test run.
Once the introduction is generated, we now need to manually stop the scene loop test, by pressing the :material-stop: icon in the top right corner of the graph.
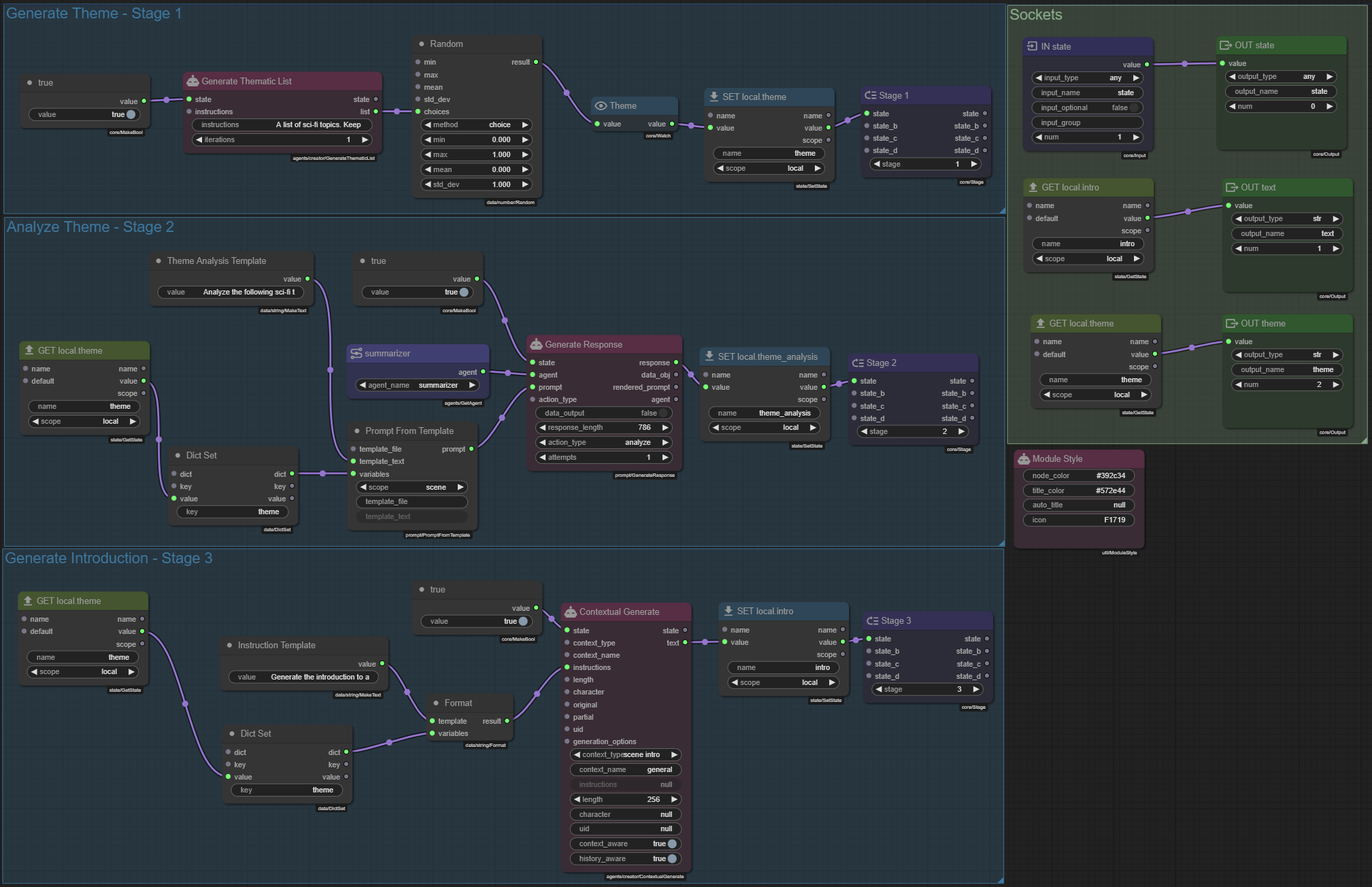
5.7 - Add a new stage to analyze the theme. (Stage 2)
Hold Shift and click the title of the Generate Introduction Group to create a similarly sized group right beneath it.
Retitle the new group to Analyze Theme.
Add the following nodes to the Analyze Theme group:
Get StateGet AgentPrompt from TemplateGenerate ResponseMake TextMake BoolSet StateStageDict Set
Then connect them:
<Get State>.value:material-transit-connection-horizontal:<Dict Set>.value<Make Text>.value:material-transit-connection-horizontal:<Prompt from Template>.template_text<Dict Set>.dict:material-transit-connection-horizontal:<Prompt from Template>.variables<Prompt from Template>.prompt:material-transit-connection-horizontal:<Generate Response>.prompt<Make Bool>.value:material-transit-connection-horizontal:<Generate Response>.state<Get Agent>.agent:material-transit-connection-horizontal:<Generate Response>.agent<Generate Response>.response:material-transit-connection-horizontal:<Set State>.value<Set State>.value:material-transit-connection-horizontal:<Stage>.state
!!! payload "Get State - Properties"
- **name**: `theme`
- **scope**: `local`
`Shift` click the title to auto title it to `GET local.theme`.
!!! payload "Get Agent - Properties"
- **agent_name**: `Summarizer`
`Shift` click the title to auto title it to `summarizer`.
!!! payload "Make Text - Properties"
- **value**:
```
Analyze the following sci-fi theme:
{{theme}}
Provide a detailed exploration of this theme, including:
1. Key concepts or technologies involved
2. Potential storylines or conflicts
3. How it might affect the crew of the Starlight Nomad
Your analysis will be used to set up the premise for the next storyline in the Infinity Quest series.
```
Retitle the `Make Text` node to `Theme Analysis Template`.
!!! note "Prompt from Template.template_text expects a jinja2 template"
This means variable names need to be wrapped in {{}} to be interpreted as variables.
So `{{ theme }}` instead of `{theme}` like we used before when passing to the string `Format` node.
!!! payload "Dict Set - Properties"
- **key**: `theme`
!!! payload "Make Bool - Properties"
- **value**: `true`
`Shift` click the title to auto title it to `true`.
!!! payload "Generate Response - Properties"
- **response_length**: `768`
- **action_type**: `analyze`
!!! payload "Set State - Properties"
- **name**: `theme_analysis`
- **scope**: `local`
`Shift` click the title to auto title it to `SET local.theme_analysis`.
!!! payload "Stage - Properties"
- **stage**: `2`
`Shift` click the title to auto title it to `Stage 2`.
--8<-- "docs/snippets/common.md:save-graph"
Lets test the graph again.
We want to see somewhere what analysis the Summarizer agent has generated.
We could add another Watch node, but there is also a debug logging feature in the node editor that can be handy for this.
Open the node-editor :material-bug: debug options menu and check the checkbox next to Set State in the Debug Logging section:
Now every Set State node will log its value to the editor log, including our theme_analysis state.
:material-movie-play: Start the scene loop again and you should see the Summarizer agent's analysis in the debug log.
--8<-- "docs/snippets/common.md:save-graph"
5.8 - Use the analysis
Now that we have all three stages in place, the thing left to do is make sure that Stage 3 uses the analysis from Stage 2 to generate the introduction.
To begin with, if you followed along exactly, the groups are currently out of order:
- Generate Theme
- Generate Introduction
- Analyze Theme
!!! note "The order does not matter" Technically the order of the groups does not matter, but it helps a lot with understanding the flow of the graph. If the groups are lined out in order of the stage execution.
I also like to mention the stage of each group in the group title, once the stages are solidified.
You can move each group easily enough, just drag the groups into the correct order so its:
- Generate Theme
- Analyze Theme
- Generate Introduction
Leaving you with a graph that looks like this:
Now, in the Generate Introduction group, we need to use the theme_analysis state to generate the introduction.
Add another Get State node to the Generate Introduction group.
!!! payload "Get State - Properties"
- **name**: `theme_analysis`
- **scope**: `local`
`Shift` click the title to auto title it to `GET local.theme_analysis`.
Hold Alt and drag the Dict Set node to clone it.
Connect the nodes:
<GET local.theme_analysis>.value:material-transit-connection-horizontal:<Dict Set>.value<GET local.theme_analysis>.name:material-transit-connection-horizontal:<Dict Set>.key<Dict Set>.dict:material-transit-connection-horizontal:<Dict Set>.dict: feeding the new dict into the old dict
Lets also connect the name field of the <GET local.theme> node to the key field of its <Dict Set> node.
<GET local.theme>.name:material-transit-connection-horizontal:<Dict Set>.key
Next go to the Instruction Template node and update the template text to:
Generate the introduction to a random exciting scenario
for the crew of the Starlight Nomad.
The theme is: "{theme}"
Use the following analysis to guide your creation of the scenario premise:
{theme_analysis}
--8<-- "docs/snippets/common.md:save-graph"
:material-movie-play: Start the scene loop again and you should see the Generate Introduction stage use the theme_analysis state to generate the introduction.
Lets look what the final prompt to the Creator agent looks like.
!!! tip "Inspecting prompts" You can open the talemate :material-bug: debug tools and click on any of the prompts to inspect them.

... Other context ...
## Task
Generate the introduction for the scene. This is the first text that is shown to Elmer when they start the scene.
It must contain enough context for the reader to dive right in. Assume that the reader has not looked at the character or scene descriptions.
It must setup an interesting entry point for the reader to participate in the scene and interact with the other characters and the environment.
### Editorial Instructions
Generate the introduction to a random exciting scenario
for the crew of the Starlight Nomad.
The theme is: "Quantum entanglement"
Use the following analysis to guide your creation of the scenario premise:
### Analysis of Quantum Entanglement Theme
#### 1. Key Concepts or Technologies Involved
**Quantum Entanglement:**
- **Definition:** Quantum entanglement is a physical phenomenon which occurs when pairs or groups of particles are generated, interact, or share spatial proximity in ways such that the quantum state of each particle cannot be described independently of the state of the others, even when the particles are separated by a large distance.
- **Key Properties:**
- **Instantaneous Correlation:** Changes to one particle's state instantly affect the entangled partner, regardless of distance.
- **Superposition:** Entangled particles exist in multiple states simultaneously until measured.
- **Non-locality:** The effect is independent of the distance between the particles.
**Technologies Involved:**
- **Quantum Communicators:** Devices that use entangled particles to transmit information instantly across vast distances.
- **Quantum Computers:** Utilize entanglement for unprecedented processing power and problem-solving capabilities.
- **Entanglement-based Sensors:** Highly sensitive devices for detection and measurement, using the properties of entangled particles to achieve precision beyond classical limits.
#### 2. Potential Storylines or Conflicts
**Storyline 1: The Entangled Spy**
- **Premise:** A rogue AI creates a network of entangled spies across the galaxy, using quantum entanglement to transmit information instantly and securely.
- **Conflict:** The crew of the Starlight Nomad discovers that one of their own has been entangled with a spy device, unwittingly leaking critical information.
- **Resolution:** The crew must find a way to disrupt the entanglement without harming their comrade, while also tracking down the source of the spy network.
**Storyline 2: Lost in Superposition**
- **Premise:** During a routine mission, the Starlight Nomad encounters an ancient quantum experiment that has created a stable superposition of multiple realities.
- **Conflict:** The crew becomes trapped in a loop of overlapping realities, where their actions in one reality affect others in unpredictable ways.
- **Resolution:** They must navigate the complexities of quantum superposition to find a way back to their original reality, using their knowledge of entanglement to stabilize the experiment.
**Storyline 3: The Quantum Heist**
- **Premise:** A valuable quantum artifact, capable of controlling entanglement, is stolen from a research facility.
- **Conflict:** The thieves use the artifact to create a network of entangled traps, making it dangerous for the crew to pursue them directly.
- **Resolution:** The crew must outsmart the thieves by creating their own entangled devices to counter the traps and recover the artifact.
#### 3. How It Might Affect the Crew of the Starlight Nomad
**Technological Advantages:**
- **Instant Communication:** The crew can stay connected across vast distances, ensuring coordinated actions even in deep space.
- **Enhanced Sensing:** Entanglement-based sensors can provide early warnings of dangers, such as asteroid fields or enemy ships.
**Potential Challenges:**
- **Entanglement Malfunctions:** If an entangled device malfunctions, it could lead to miscommunications or false alarms, causing confusion and potential danger.
- **Quantum Interference:** Other quantum phenomena could interfere with their entangled devices, leading to unexpected outcomes.
- **Psychological Impact:** Crew members might feel a sense of dislocation or uncertainty due to the non-local nature of entanglement, affecting their mental health and decision-making.
**Character Development:**
- **Trust Issues:** The crew might become paranoid about who to trust if entanglement is used for spying, leading to internal conflicts and alliances.
- **Problem-Solving:** They will need to develop new strategies and technologies to handle quantum-based threats and opportunities[/INST]scene introduction:


















