Files
PowerToys/doc/specs/settings-search.md
Kai Tao 4ad951eb56 Setting search (#41285)
<!-- Enter a brief description/summary of your PR here. What does it
fix/what does it change/how was it tested (even manually, if necessary)?
-->
## Summary of the Pull Request

<!-- Please review the items on the PR checklist before submitting-->
## PR Checklist

- [ ] Closes: #xxx
- [ ] **Communication:** I've discussed this with core contributors
already. If the work hasn't been agreed, this work might be rejected
- [x] **Tests:** Added/updated and all pass
- [ ] **Localization:** All end-user-facing strings can be localized
- [ ] **Dev docs:** Added/updated
- [ ] **New binaries:** Added on the required places
- [ ] [JSON for
signing](https://github.com/microsoft/PowerToys/blob/main/.pipelines/ESRPSigning_core.json)
for new binaries
- [ ] [WXS for
installer](https://github.com/microsoft/PowerToys/blob/main/installer/PowerToysSetup/Product.wxs)
for new binaries and localization folder
- [ ] [YML for CI
pipeline](https://github.com/microsoft/PowerToys/blob/main/.pipelines/ci/templates/build-powertoys-steps.yml)
for new test projects
- [ ] [YML for signed
pipeline](https://github.com/microsoft/PowerToys/blob/main/.pipelines/release.yml)
- [ ] **Documentation updated:** If checked, please file a pull request
on [our docs
repo](https://github.com/MicrosoftDocs/windows-uwp/tree/docs/hub/powertoys)
and link it here: #xxx

<!-- Provide a more detailed description of the PR, other things fixed,
or any additional comments/features here -->
## Detailed Description of the Pull Request / Additional comments

<!-- Describe how you validated the behavior. Add automated tests
wherever possible, but list manual validation steps taken as well -->
## Validation Steps Performed
Localized search:
<img width="1576" height="480" alt="image"
src="https://github.com/user-attachments/assets/dd6e5e9f-419b-40b1-b796-f0799481ecfc"
/>


## AI summary
This pull request introduces infrastructure and code to support search
functionality for PowerToys settings, including a new search index
specification, a dedicated search library, and updates to the solution
configuration. The main changes are the addition of a spec describing
how settings should be indexed and navigated, the creation of a new
`Common.Search` project with a fuzz search implementation, and updates
to the solution file to include these new components.

**Settings Search Feature Implementation**

* Documentation:
* Added a detailed specification (`settings-search.md`) describing the
structure of PowerToys settings pages, how to index settings, navigation
logic, runtime search, result grouping, build-time indexing strategy,
and corner cases.

* New Search Library:
* Added the new `Common.Search` project to the solution, including its
project file and implementation of a fuzz search service
(`FuzzSearchService<T>`), match options, match results, and search
precision scoring.
[[1]](diffhunk://#diff-ddc06fa41e4e723e54181b0cb85cdd00f57f75725d51ceefa242d4d651a9a363R1-R8)
[[2]](diffhunk://#diff-1a2ca29fc33bcccf338a7843a040ca2c31ba821e8cab7064fab0dbb1224d454cR1-R39)
[[3]](diffhunk://#diff-242764d948b795f39653a84d9b6bfcdc52730100deab2e3a0995be95bb8e7868R1-R10)
[[4]](diffhunk://#diff-61e525491ed916ebd65dabb66dd4f5dc720320d7e295ef1e0bd6d506ea0f7df6R1-R67)
[[5]](diffhunk://#diff-a775f6de2e8d42982829b4161668f49dedbbd9dcbb05ce20003de7e62275c57aR1-R12)

* Solution Configuration:
* Updated `PowerToys.sln` to include `Common.Search` and
`Settings.UI.XamlIndexBuilder` projects, and configured their build
settings for various platforms and mapped project dependencies.
[[1]](diffhunk://#diff-ca837ce490070b91656ffffe31cbad8865ba9174e0f020231f77baf35ff3f811R714-R716)
[[2]](diffhunk://#diff-ca837ce490070b91656ffffe31cbad8865ba9174e0f020231f77baf35ff3f811R2704-R2727)
[[3]](diffhunk://#diff-ca837ce490070b91656ffffe31cbad8865ba9174e0f020231f77baf35ff3f811R2889)
[[4]](diffhunk://#diff-ca837ce490070b91656ffffe31cbad8865ba9174e0f020231f77baf35ff3f811R3157-R3158)

**Spell-check Dictionary Updates**

* Added new terms related to navigation and settings UI components (such
as `Navigatable`, `NavigatablePage`, `settingscard`, `Tru`, `tweakable`)
to the spell-check dictionary to support the new search and indexing
features.
[[1]](diffhunk://#diff-5dcab162c1b233a49973ae010f2b88c7ec4844382abd705e6154685e62bd5c4dR1020-R1021)
[[2]](diffhunk://#diff-5dcab162c1b233a49973ae010f2b88c7ec4844382abd705e6154685e62bd5c4dR1498)
[[3]](diffhunk://#diff-5dcab162c1b233a49973ae010f2b88c7ec4844382abd705e6154685e62bd5c4dR1755-R1761)

---------

Co-authored-by: Niels Laute <niels.laute@live.nl>
Co-authored-by: Gordon Lam (SH) <yeelam@microsoft.com>
Co-authored-by: Gordon Lam <73506701+yeelam-gordon@users.noreply.github.com>
2025-08-25 21:23:07 +08:00

7.6 KiB
Raw Blame History

PowerToys Settings Search Index (Hard-sealed)

1. What to index

This section describes the current structure of the settings pages in PowerToys. All user-facing settings are contained in the content of controls:SettingsPageControl. The logical and visual structure of settings follows a nested layout as shown below:

SettingsPageControl
 └─ SettingsGroup
     └─ [SettingsExpander]
         └─ SettingsCard
  • Each SettingsGroup defines a functional section within a settings page.

  • An optional SettingsExpander may be used to further organize related settings inside a group.

  • Each actual setting is represented by a SettingsCard, which contains one user-tweakable control or a group of closely related controls.

Note: Not all SettingsCard are necessarily wrapped in a SettingsExpander; they can exist directly under a SettingsGroup.

For indexing purposes, we are specifically targeting all SettingsCard elements. These are the smallest units of user interaction and correspond to individual configurable settings.

There could be setting item in expander, so we also need to index expander items as well.

Module

Module is a primary type that needs to be indexed, for modules, we need to index the 'ModuleTitle' and the 'ModuleDescription'. So these two should be passed in by x:Uid and binding with a key.

SettingsCard/SettingsExpander

Each SettingsCard/SettingsExpander should have an x:Uid for localization and indexing. The associated display strings are defined in the .resw files:

{x:Uid}.Header The visible label/title of the setting. {x:Uid}.Description (optional) The tooltip or explanatory text.

The index should be built around these SettingsCard elements and their x:Uid-bound resources, as they represent the actual settings users will search for.


2. How to Navigate

Entry

enum EntryType
{
    SettingsPage,
    SettingsCard,
    SettingsExpander,
}

public class SearchableElementMetadata
{
    public string PageName { get; set; }    // Used to navigate to a specific page
    public EntryType Type { get; set; }     // Used to know how should we navigate(As a page, a settingscard or an expander?)
    public string ParentElementName { get; set; }
    public string ElementName { get; set; }
    public string ElementUid { get; set; }
    public string Icon { get; set; }
}

Navigation

The steps for navigate to an item:

  • Navigate among pages
  • [optional] Expand the expander if setting entry is inside an expander
  • [optional] Navigate within page

Use page name for navigation:

Type GetPageTypeFromPageName(string PageName)
{
    var assembly = typeof(GeneralPage).Assembly;
    return assembly.GetType($"Microsoft.PowerToys.Settings.UI.Views.{PageName}");
}

NavigationService.Navigate(PageType, ElementNameParentElementName);

Use ElementName and ParentElementName for in page navigation:

Page.OnNavigateTo(ElementName ParentElementName){
    var element = this.FindName(name) as FrameworkElement;
    var parentElement = this.FindName(ParentElementName) as FrameworkElement;

    if(parentElement) {
        expander = (Expander)parentElement;
        if(expander){
            expander.Expand();
        }

        // https://learn.microsoft.com/en-us/uwp/api/windows.ui.xaml.uielement.startbringintoview?view=winrt-26100        
        element.StartBringIntoView();
    }
}

When user start typing for an entry, e.g. shortcut or 快捷键(cn version of shortcut), we need to go through all the entries to see if an entry matches the search text.

A naive approach will be try to match all the localized text one by one and see if they match. Total entry is within thousand(To fill in an exact number), performance is acceptable now.

// Match
query = UserInput();
matched = {};

indexes = BuildIndex();

foreach(var entry in indexes) {
    if(entry.Match(query)) {
        matched.Add(entry);
    }
}

And we don't intend to introduce complexity on the match algorithm discussion, so let's use powertoys FuzzMatch impl for now.

MatchResult Match(this Entry entry, string query) {
    return FuzzMatch(entry.DisplayedText, query);
}

struct MatchResult{
    int Score;
    bool Result;
}

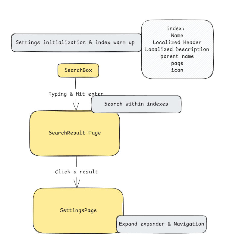
4. Search Result Page

search result page After we got matched items, map these items to a search result page according to spec.

ObservableCollection<SettingEntry> ModuleResult;
ObservableCollection<SettingsGroup> GroupedSettingsResults;

public class SettingsGroup : INotifyPropertyChanged
{
    private string _groupName;
    private ObservableCollection<SettingEntry> _settings;
    public string GroupName
    {
        get => _groupName;
        set
        {
            _groupName = value;
            OnPropertyChanged();
        }
    }
    public ObservableCollection<SettingEntry> Settings
    {
        get => _settings;
        set
        {
            _settings = value;
            OnPropertyChanged();
        }
    }
    public event PropertyChangedEventHandler PropertyChanged;
    protected virtual void OnPropertyChanged([CallerMemberName] string propertyName = null)
    {
        PropertyChanged?.Invoke(this, new PropertyChangedEventArgs(propertyName));
    }
}

5. How to do Index

Runtime index or build time index?

Now We need to build all the entries in our settings.

Most of the entry properties are static, and in runtime, the SettingsCard is compiled into native winUI3 controls (I suppose, please correct here if it's wrong), it's hard to locate all the SettingsCard, and performance is terrible if we do search for all the pages' elements.

Build time indexing

We can rely on xaml file parsing to get all the SettingsCard Entries. And we don't want xaml file to be brought into production bundle. Use a project for parsing and bring that index file into production bundle is a solution.

  <Target Name="GenerateSearchIndex" BeforeTargets="BeforeBuild">
    <PropertyGroup>
      <BuilderExe>$(MSBuildProjectDirectory)\..\Settings.UI.XamlIndexBuilder\bin\$(Configuration)\net8.0\XamlIndexBuilder.exe</BuilderExe>
      <XamlDir>$(MSBuildProjectDirectory)\Views</XamlDir>
      <GeneratedJson>$(MSBuildProjectDirectory)\Services\searchable_elements.json</GeneratedJson>
    </PropertyGroup>
    <Exec Command="&quot;$(BuilderExe)&quot; &quot;$(XamlDir)&quot; &quot;$(GeneratedJson)&quot;" />
  </Target>
for(xamlFile in xamlFiles){
    var doc = Load(xamlFile);
    var elements = doc.Descendants();

    foreach(var element in elements){
        if(element.Name == "SettingsCard") {
            var entry = new Entry{
                ElementName = element.Attribute["Name"],
                PageName = FileName,
                Type = "SettingsCard",
                ElementUid = element.Attribute["Uid"],
                DisplayedText = "",
            }

            var parent = element.GetParent();
            if(parent.Name == "SettingsExpander"){
                entry.ParentElementName = parent.Attribute["Name"];
            }
        }
    }
}

Runtime index loading:

var entries = LoadEntriesFromFile();
foreach(var entry in entries){
    entry.DisplayedText = ResourceLoader.GetString(entry.Uid);
}

So now we have all the entries and entry properties.

Overall flow:

search workflow

6. Corner cases - that have not addressed yet

  1. CmdPal page is not in scope of this effort, that needs additional effort&design to launch and search within cmdpal settings page.

  2. Go back button

  3. Dynamic constructed settings page

  • Shortcut guide, with visibility converter
  • advanced paste dynamically configured setting items
  • powertoys run's extensions