Files
PowerToys/doc/specs/workflow.png
Kai Tao 4ad951eb56 Setting search (#41285)
<!-- Enter a brief description/summary of your PR here. What does it
fix/what does it change/how was it tested (even manually, if necessary)?
-->
## Summary of the Pull Request

<!-- Please review the items on the PR checklist before submitting-->
## PR Checklist

- [ ] Closes: #xxx
- [ ] **Communication:** I've discussed this with core contributors
already. If the work hasn't been agreed, this work might be rejected
- [x] **Tests:** Added/updated and all pass
- [ ] **Localization:** All end-user-facing strings can be localized
- [ ] **Dev docs:** Added/updated
- [ ] **New binaries:** Added on the required places
- [ ] [JSON for
signing](https://github.com/microsoft/PowerToys/blob/main/.pipelines/ESRPSigning_core.json)
for new binaries
- [ ] [WXS for
installer](https://github.com/microsoft/PowerToys/blob/main/installer/PowerToysSetup/Product.wxs)
for new binaries and localization folder
- [ ] [YML for CI
pipeline](https://github.com/microsoft/PowerToys/blob/main/.pipelines/ci/templates/build-powertoys-steps.yml)
for new test projects
- [ ] [YML for signed
pipeline](https://github.com/microsoft/PowerToys/blob/main/.pipelines/release.yml)
- [ ] **Documentation updated:** If checked, please file a pull request
on [our docs
repo](https://github.com/MicrosoftDocs/windows-uwp/tree/docs/hub/powertoys)
and link it here: #xxx

<!-- Provide a more detailed description of the PR, other things fixed,
or any additional comments/features here -->
## Detailed Description of the Pull Request / Additional comments

<!-- Describe how you validated the behavior. Add automated tests
wherever possible, but list manual validation steps taken as well -->
## Validation Steps Performed
Localized search:
<img width="1576" height="480" alt="image"
src="https://github.com/user-attachments/assets/dd6e5e9f-419b-40b1-b796-f0799481ecfc"
/>


## AI summary
This pull request introduces infrastructure and code to support search
functionality for PowerToys settings, including a new search index
specification, a dedicated search library, and updates to the solution
configuration. The main changes are the addition of a spec describing
how settings should be indexed and navigated, the creation of a new
`Common.Search` project with a fuzz search implementation, and updates
to the solution file to include these new components.

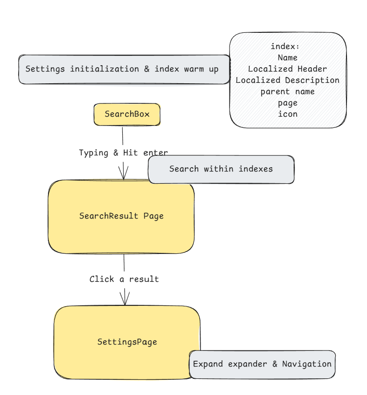
**Settings Search Feature Implementation**

* Documentation:
* Added a detailed specification (`settings-search.md`) describing the
structure of PowerToys settings pages, how to index settings, navigation
logic, runtime search, result grouping, build-time indexing strategy,
and corner cases.

* New Search Library:
* Added the new `Common.Search` project to the solution, including its
project file and implementation of a fuzz search service
(`FuzzSearchService<T>`), match options, match results, and search
precision scoring.
[[1]](diffhunk://#diff-ddc06fa41e4e723e54181b0cb85cdd00f57f75725d51ceefa242d4d651a9a363R1-R8)
[[2]](diffhunk://#diff-1a2ca29fc33bcccf338a7843a040ca2c31ba821e8cab7064fab0dbb1224d454cR1-R39)
[[3]](diffhunk://#diff-242764d948b795f39653a84d9b6bfcdc52730100deab2e3a0995be95bb8e7868R1-R10)
[[4]](diffhunk://#diff-61e525491ed916ebd65dabb66dd4f5dc720320d7e295ef1e0bd6d506ea0f7df6R1-R67)
[[5]](diffhunk://#diff-a775f6de2e8d42982829b4161668f49dedbbd9dcbb05ce20003de7e62275c57aR1-R12)

* Solution Configuration:
* Updated `PowerToys.sln` to include `Common.Search` and
`Settings.UI.XamlIndexBuilder` projects, and configured their build
settings for various platforms and mapped project dependencies.
[[1]](diffhunk://#diff-ca837ce490070b91656ffffe31cbad8865ba9174e0f020231f77baf35ff3f811R714-R716)
[[2]](diffhunk://#diff-ca837ce490070b91656ffffe31cbad8865ba9174e0f020231f77baf35ff3f811R2704-R2727)
[[3]](diffhunk://#diff-ca837ce490070b91656ffffe31cbad8865ba9174e0f020231f77baf35ff3f811R2889)
[[4]](diffhunk://#diff-ca837ce490070b91656ffffe31cbad8865ba9174e0f020231f77baf35ff3f811R3157-R3158)

**Spell-check Dictionary Updates**

* Added new terms related to navigation and settings UI components (such
as `Navigatable`, `NavigatablePage`, `settingscard`, `Tru`, `tweakable`)
to the spell-check dictionary to support the new search and indexing
features.
[[1]](diffhunk://#diff-5dcab162c1b233a49973ae010f2b88c7ec4844382abd705e6154685e62bd5c4dR1020-R1021)
[[2]](diffhunk://#diff-5dcab162c1b233a49973ae010f2b88c7ec4844382abd705e6154685e62bd5c4dR1498)
[[3]](diffhunk://#diff-5dcab162c1b233a49973ae010f2b88c7ec4844382abd705e6154685e62bd5c4dR1755-R1761)

---------

Co-authored-by: Niels Laute <niels.laute@live.nl>
Co-authored-by: Gordon Lam (SH) <yeelam@microsoft.com>
Co-authored-by: Gordon Lam <73506701+yeelam-gordon@users.noreply.github.com>
2025-08-25 21:23:07 +08:00

130 KiB
750x806px