mirror of
https://github.com/microsoft/PowerToys.git
synced 2026-04-06 03:07:04 +02:00
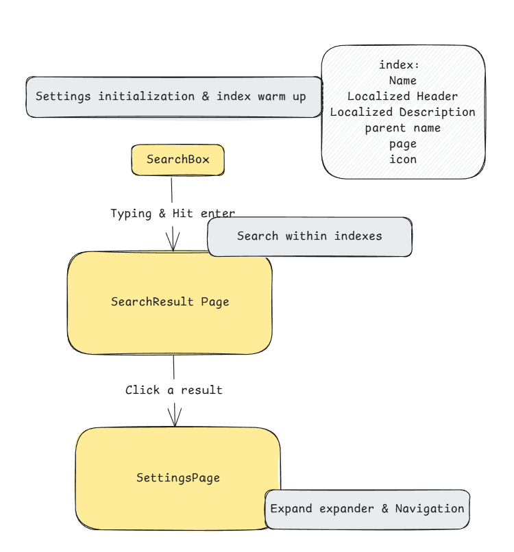
<!-- Enter a brief description/summary of your PR here. What does it fix/what does it change/how was it tested (even manually, if necessary)? --> ## Summary of the Pull Request <!-- Please review the items on the PR checklist before submitting--> ## PR Checklist - [ ] Closes: #xxx - [ ] **Communication:** I've discussed this with core contributors already. If the work hasn't been agreed, this work might be rejected - [x] **Tests:** Added/updated and all pass - [ ] **Localization:** All end-user-facing strings can be localized - [ ] **Dev docs:** Added/updated - [ ] **New binaries:** Added on the required places - [ ] [JSON for signing](https://github.com/microsoft/PowerToys/blob/main/.pipelines/ESRPSigning_core.json) for new binaries - [ ] [WXS for installer](https://github.com/microsoft/PowerToys/blob/main/installer/PowerToysSetup/Product.wxs) for new binaries and localization folder - [ ] [YML for CI pipeline](https://github.com/microsoft/PowerToys/blob/main/.pipelines/ci/templates/build-powertoys-steps.yml) for new test projects - [ ] [YML for signed pipeline](https://github.com/microsoft/PowerToys/blob/main/.pipelines/release.yml) - [ ] **Documentation updated:** If checked, please file a pull request on [our docs repo](https://github.com/MicrosoftDocs/windows-uwp/tree/docs/hub/powertoys) and link it here: #xxx <!-- Provide a more detailed description of the PR, other things fixed, or any additional comments/features here --> ## Detailed Description of the Pull Request / Additional comments <!-- Describe how you validated the behavior. Add automated tests wherever possible, but list manual validation steps taken as well --> ## Validation Steps Performed Localized search: <img width="1576" height="480" alt="image" src="https://github.com/user-attachments/assets/dd6e5e9f-419b-40b1-b796-f0799481ecfc" /> ## AI summary This pull request introduces infrastructure and code to support search functionality for PowerToys settings, including a new search index specification, a dedicated search library, and updates to the solution configuration. The main changes are the addition of a spec describing how settings should be indexed and navigated, the creation of a new `Common.Search` project with a fuzz search implementation, and updates to the solution file to include these new components. **Settings Search Feature Implementation** * Documentation: * Added a detailed specification (`settings-search.md`) describing the structure of PowerToys settings pages, how to index settings, navigation logic, runtime search, result grouping, build-time indexing strategy, and corner cases. * New Search Library: * Added the new `Common.Search` project to the solution, including its project file and implementation of a fuzz search service (`FuzzSearchService<T>`), match options, match results, and search precision scoring. [[1]](diffhunk://#diff-ddc06fa41e4e723e54181b0cb85cdd00f57f75725d51ceefa242d4d651a9a363R1-R8) [[2]](diffhunk://#diff-1a2ca29fc33bcccf338a7843a040ca2c31ba821e8cab7064fab0dbb1224d454cR1-R39) [[3]](diffhunk://#diff-242764d948b795f39653a84d9b6bfcdc52730100deab2e3a0995be95bb8e7868R1-R10) [[4]](diffhunk://#diff-61e525491ed916ebd65dabb66dd4f5dc720320d7e295ef1e0bd6d506ea0f7df6R1-R67) [[5]](diffhunk://#diff-a775f6de2e8d42982829b4161668f49dedbbd9dcbb05ce20003de7e62275c57aR1-R12) * Solution Configuration: * Updated `PowerToys.sln` to include `Common.Search` and `Settings.UI.XamlIndexBuilder` projects, and configured their build settings for various platforms and mapped project dependencies. [[1]](diffhunk://#diff-ca837ce490070b91656ffffe31cbad8865ba9174e0f020231f77baf35ff3f811R714-R716) [[2]](diffhunk://#diff-ca837ce490070b91656ffffe31cbad8865ba9174e0f020231f77baf35ff3f811R2704-R2727) [[3]](diffhunk://#diff-ca837ce490070b91656ffffe31cbad8865ba9174e0f020231f77baf35ff3f811R2889) [[4]](diffhunk://#diff-ca837ce490070b91656ffffe31cbad8865ba9174e0f020231f77baf35ff3f811R3157-R3158) **Spell-check Dictionary Updates** * Added new terms related to navigation and settings UI components (such as `Navigatable`, `NavigatablePage`, `settingscard`, `Tru`, `tweakable`) to the spell-check dictionary to support the new search and indexing features. [[1]](diffhunk://#diff-5dcab162c1b233a49973ae010f2b88c7ec4844382abd705e6154685e62bd5c4dR1020-R1021) [[2]](diffhunk://#diff-5dcab162c1b233a49973ae010f2b88c7ec4844382abd705e6154685e62bd5c4dR1498) [[3]](diffhunk://#diff-5dcab162c1b233a49973ae010f2b88c7ec4844382abd705e6154685e62bd5c4dR1755-R1761) --------- Co-authored-by: Niels Laute <niels.laute@live.nl> Co-authored-by: Gordon Lam (SH) <yeelam@microsoft.com> Co-authored-by: Gordon Lam <73506701+yeelam-gordon@users.noreply.github.com>
130 KiB
750x806px
130 KiB
750x806px